Blog-NikoG

Revit: Element Visibility - Causes and Fixes

Why do elements disappear in Revit views?

If you’ve worked with Revit long enough, you’ve probably faced this issue: some elements don’t show up in your floor plans, even though you know they’re there. One of the most common reasons is something called the View Range.

📐 What is the View Range?

The View Range defines the vertical slice of your model that Revit analyzes to display elements in a floor plan.
The main reason objects disappear is simple: they fall outside of this range. In other words, they’re either too high or too low compared to the cut plane and the view depth. By default, Revit ties these settings to the level of the plan.
Where to find the View Range settings:

  • In the Properties panel → Extent section

View Range parameter inside the Properties panel.

  • Or in the View Template (if one is applied)

View Template overrides for View Range.

🧭 Two parts of the View Range

View Range – structure of Primary Range and View Depth.

📏 Key rules to remember

Revit is strict when it comes to logic. If your View Range settings don’t match the rules, elements simply won’t show up. Keep these rules in mind:
① The Cut Plane must always be within the primary range (Number 5)
② The View Depth must always be below the primary range (Number 6)
🔔 Tip: If elements still don’t appear after adjusting the View Range, double-check whether a View Template is overriding your settings.

🗺️ Plan Region

Sometimes you need to display elements on a floor plan that sit above the default view range. Changing the whole plan’s settings just for those elements isn’t practical — it may distort the entire drawing.
🔧 Where to find it

The Plan Region tool is located under the View tab.

Plan Region tool on the View tab.

🎯 What it does

A plan region lets you define a custom, independent view range inside a closed sketch boundary. This way you can target a specific area and make higher (or lower) elements visible — without affecting the rest of the plan.

Example: revealing higher windows with a plan region

💡 Pro tip: You can place multiple plan regions in one view — each with its own custom view range.

✂️ Sections

Just like in floor plans, elements often disappear in section views as well. The logic is slightly different, but the issue usually comes down to how far the section can “see.”
💡 Tip: Turn on the Section Box in 3D views to visually confirm what your section extents cover.

🎯 Far Clip Offset

Sections have a parameter called “Far Clip Offset.” This defines how far the section view extends. If the value is too small, the view simply doesn’t reach the elements you’re looking for.

Adjusting the Far Clip Offset to reveal missing geometry

📐 Section Boundaries

Sometimes the issue is that the section line doesn’t cover the area where your elements are located (above, below, left, or right). To fix this, you can:

  • Adjust the section extents using the boundary arrows on the floor plan
  • Use the grips on the section box to stretch its limits

Stretching section boundaries to include missing elements

💡 Reminder: Both Far Clip Offset and Section Boundaries control visibility. Check them first before troubleshooting categories, filters, or worksets.

⚠️ Common Mistakes

The simplest mistake is also the most common: the section line doesn’t actually pass through the target element.

  • Move the element closer to the section cut line.
  • Adjust the section line so it passes through the geometry.
  • Flip the section using the double-arrow button (⇆).

Flipping the section with the ⇆ button

🕵️ Hiding Elements in Revit

Even if an element is placed in your model, it may not be visible in a view. This usually happens because of manual overrides, filters, or view templates.

Example: hidden elements due to view settings

🖱️ 1. Manual Hiding

Quick but temporary. Works only in the active view. Avoid in sheets or drawings for documentation.

- Right-click → Hide in View → Elements The fastest way to hide a single object.

Context menu for hiding a single element.

- Right-click → Hide in View → Category Hides all elements of that category (like toggling in Visibility/Graphics). ⚠️ May be disabled if a View Template is applied.

Hiding an entire category in a view.

- Right-click → Hide in View → By Filter Opens the Filters tab in Visibility/Graphics to apply specific rules.

Applying a filter to control visibility.

🔄 Hidden elements can be restored with the “Reveal Hidden Elements” button on the top ribbon.

Reveal Hidden Elements toggle on the ribbon.

Workflow for recovering hidden elements.

📊 2. Visibility/Graphics Overrides

The main tool for controlling what you see on a view. It allows you to:

  • Turn categories and subcategories on/off
  • Adjust fills, line weights, and halftones
  • Manage linked or imported files (families, DWGs)

Visibility/Graphics Overrides dialog.

🧩 3. Filters

One of the most common reasons elements “disappear.” Some views can have 10+ filters applied.

Visibility/Graphics → Filters list.

Filters rules setup dialog.

Filters let you:

  • Show or hide elements
  • Override graphics with lines and patterns
  • Select elements by rules

Workflow:

  1. Create or duplicate a filter
  2. Assign it to categories
  3. Define rules (equals, greater than, contains, etc.) with AND/OR operators

🗂️ 4. Worksets

Worksets also control visibility. In the Visibility/Graphics Overrides → Worksets tab, you can hide or show sets of elements.

⚠️ If “Use Global Setting” is checked, the behavior comes from the Workset Manager.

Workset visibility controls in a view.

📝 5. View Templates

Templates combine all visibility and graphics settings into reusable presets.

Demonstration of applying a view template.

Common mistake: not knowing which settings are locked by the template versus editable in the view.
Rules of thumb:

  • If a setting is controlled by the template → you can only edit it inside the template.
  • If it’s not controlled by the template → you can adjust it directly in the view.

Parameters locked by the view template.

Parameters editable directly in the view.

⚙️ 6. Additional Settings

  • Phasing — splits the model into phases (New, Existing, Demo). Can hide elements by phase.
Tip: Use Show All to force all categories visible regardless of phase.

Phasing settings controlling element visibility.

  • Discipline — adjusts graphics to match the discipline (Architecture, Structure, MEP).

Changing discipline to adjust graphics.

🔗 Linked Models in Revit

Linked files bring their own visibility settings. Use these tools to keep them coordinated with the host model.

📌 Basic Method

The simplest way is Right-click → Hide in View → Elements. ⚠️ For linked files, it’s better to use Visibility/Graphics Overrides for precise control.

Manual hiding of a linked model.

🗂️ Link Management Panel

In the Visibility/Graphics menu, each linked .rvt file is listed in rows:

  • Left checkbox — toggles the entire link on/off
  • “Plus” button — expands nested links or project codes

Visibility controls for each linked model.

Example of overriding a nested link.

🔍 From practice: most links are usually loaded as Overlay, so overriding nested links is rarely needed.

🎨 Quick Graphic Controls

On the right side of the panel you’ll find:
  • Halftone — fades the link by 50%
  • Underlay — turns off hatching in the link

Halftone and underlay toggles for links.

🎛️ Display Options

Each link can follow one of four visibility modes:

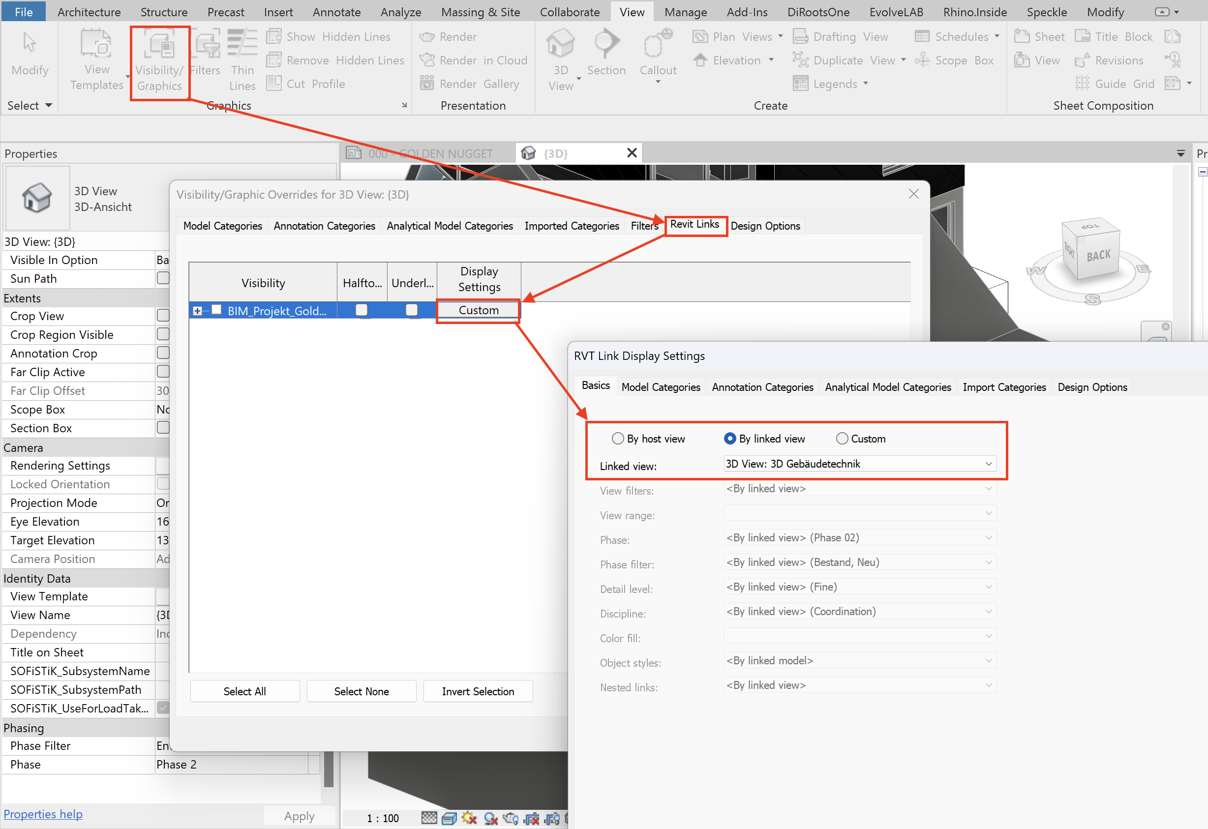
🔹 By Host View — inherits visibility from the main project view or template (locked, not editable).
🔹 By Linked View — uses the settings of a specific view from the linked file.
🔹 Custom — becomes active as soon as you override any parameter manually.
🔹 Not Overridden — default state, same as “By Host View” unless changes are made.

🌀 Design Options in Revit

Sometimes elements seem to “disappear” not because of filters or view ranges, but because they belong to a different design option. To manage this properly, keep these terms in mind:
🔑 Key Terms
  • Design Options — tool for creating multiple alternatives in one file without duplicating the model.
  • Option — a specific alternative solution.
  • Option Set — a group of options for one part of the project.
  • Primary Option — the chosen solution that displays by default in views.
  • Main Model — the base project with all common elements. Option sets are created inside it.

🪜 Step-by-Step Workflow

① Open the Design Options Dialog

Use the button on the bottom toolbar.

② Create Option Sets and Options

Start with option sets, then add individual options inside them. Options can be renamed or duplicated.
③ Adding Elements

  • Elements in the Main Model appear grayed out when working in an option
  • Elements in other options are invisible
  • Visibility can be adjusted in Visibility/Graphics → Design Options
  • The <Automatic> setting shows the Primary Option
Switch between options using “Edit Selected”.
④ Moving Elements

To transfer elements from the main model into an option:

  • Select them
  • Click “Add to Set” and choose the target option
  • The elements will be removed from the main model

Alternatively: Ctrl+C → Modify → Paste.
⑤ Finalizing a Decision

  • The Primary Option always displays in the main model
  • Once the decision is made, click “Finish Editing”, then “Accept Primary”
  • The set is deleted, and the primary option is merged into the main model

You can verify this in the Instance Properties of the element.

🔍 Common visibility issues with elements, annotations, and linked models in Revit

🚫 #1 Linked model is not visible
Possible reasons:

  • The file is loaded but hidden
  • The link is turned off in Manage Links
  • The linked model is placed outside the visible area
✅ Open Manage Links and check if the model is loaded
✅ Turn on Reveal Hidden Elements (💡)

✅ Switch to a 3D View or disable Crop Region

🚫 #2 Incorrect Visibility/Graphics Overrides

Possible reasons:
  • Enable checkbox turned off in View Template
  • Category/subcategory unchecked
  • Multiple filters applied
  • Incorrect Linked View assigned
  • Custom visibility overrides hidden deep in menu
✅ Open the View Template and check Include
✅ Verify categories in Visibility/Graphics
✅ Review applied filters
✅ Double-check the assigned Linked View

🚫 #3 Workset elements are hidden

Possible reasons:

  • Workset turned off in the current view
  • Disabled in View Template
  • Hidden via linked model overrides
✅ Review managers & settings one by one to enable workset

🚫 #4 Design option elements are hidden

Possible reasons:

  • Only the Primary Option is visible by default
  • A different option was selected in Overrides
✅ Select the required option in Design Options
✅ Adjust visibility for the option set

🚫 #5 Model elements cannot be selected

Reason: Elements belong to the Primary Design Option and cannot be selected in the Main Model.
✅ Switch to the target Design Option & edit ✅ Or set as Primary & accept ✅ Or delete unused option

🚫 #6 Incorrect element count in Design Options

Possible reasons:

  • Schedule linked to the wrong Design Option
  • Alternative options exist & affect count
✅ Check schedule properties for the correct option ✅ Remove unnecessary design options

🚫 #7 Annotations disappeared

Possible reasons:

  • Annotations hidden manually
  • Category turned off
  • Filtered out
  • Confusion between View vs Template
  • Incorrect Linked View settings
✅ Turn on Reveal Hidden Elements

✅ Check annotation categories

✅ Review filters

✅ Check View Template
✅ Configure correct Linked View (coords, range, level)

🚫 #8 Grid lines are not visible

Possible reasons:

  • Grids don’t extend to the level
  • Grids don’t reach the view range
  • Workset with grids is off
✅ Extend grids to intersect level
✅ Extend grids to cross-section/elevation range

✅ Enable workset 00-General levels and grids

🚫 #9 Family annotations display incorrectly

Possible reasons:

  • Visibility tied to Detail Level
  • Symbols visible only at certain View Scale
✅ Adjust View Scale or Detail Level
BIM Revit